- Publishing Software Solutions - Publishing Manager
- Publishing Software Solutions - Title Manager
- Mail Order Software Solutions - Commerce Manager
- Media Software Solutions - Media Manager
- Environmental Software Solution - Field Programme Management
- Environmental Software Solutions - Taps Sample Planning and Scheduling
- Risk Management Software Solutions
Trilogy Group Limited software
Mail Order Software Solutions - Commerce Manager
Trilogy Commerce Manager - Fulfillment Management Software
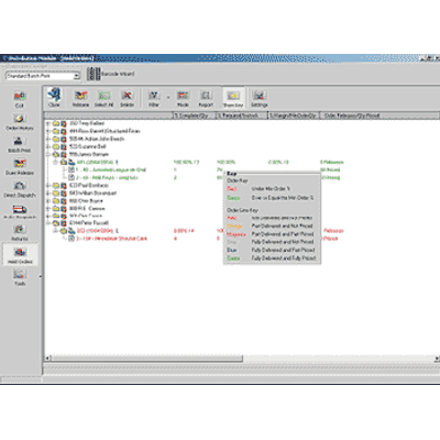
The Trilogy Commerce Manager covers the complete process of fulfilment from order entry through to dispatch, maintaining tight control over your distribution channels, improving processes and driving superior customer service. The Fulfilment module caters for a wide range of different distribution business models including batch picking and packing from the warehouse, back order management and even direct dispatch from suppliers. The system will handle multiple warehouses, consignment stock and retail stock. Within the warehouse stock can be managed from multiple storage locations.
Trilogy Commerce Manager - List Management Software
Trilogy Commerce Manager has a powerful list management system to ensure a high response rate to your mailings. Contacts can be extracted using a large number of different criteria including those based on geography, keywords, source code, type code or buying habits. Having extracted a hit list, the recipients can be mail merged using Word or exported to a file to a mailing house. Mailsort facilities are optionally available to reduce the cost of postage. For extremely large mailings of over a million, a special architecture is employed to ensure a fast response in order processing.
Trilogy Commerce Manager - Marketing Management Software
Trilogy Commerce Manager will enhance your marketing activity and give you the power of knowledge at your fingertips. The functionality includes Campaign and Media Management, Performance and Prospect Analysis together with Mailing Management and Catalogue Production. The system also can provide a sales forecast and stock order reserve based on the performance of past campaigns.
Trilogy Commerce Manager - Production Management Software
The Trilogy solution maintains key production information dates, keeping all parties informed of their necessary roles and responsibilities, enhancing the overall production process. The scheduling functionality is highly configurable and includes alerts where events change, and maintains both the original and the changed schedule history.
Trilogy Commerce Manager - Retail, Electronic Point of Sale Software
Many mail order companies also operate a retail outlet. Both channels ideally need to be integrated to Inventory for efficient fulfilment. If the retail outlet is on another geographic location to the mail order site, the EPoS module can work on line or as a stand-alone unit and update the main database with an occasional batch process through a modem. The system works with an EPoS till including touch screen systems and as well as a PC.
Trilogy Commerce Manager - Sales Management Software
Improve employee productivity and streamline your distribution process with efficient sales order processing with the Trilogy Customer Services module. The system integrates with the Marketing module to ensure any special deals and freight rules are accurately calculated against a promotion code.
Trilogy Commerce Manager - Stock/Inventory Management Software
The Trilogy Stock/Inventory Management module is designed to accommodate the unique needs of the mail order industry for stock control. The system handles multiple suppliers and prices for the same stock/inventory item, weights, measures, multiple descriptions, kit building, component stock, product attributes and associated stock for alternatives and up-selling as well as a range of product ordering options with a buying price audit trail.
