- Home
- Companies
- IMR Environmental Equipment, Inc.
- Products
- IMR - Model 5000 - Continuous Emission ...
IMR - Model 5000 -Continuous Emission Monitoring System
The IMR 5000 is state-of-the-art Continuous Emission Monitoring System, and is designed for a wide variety of stationary emission monitoring applications. The IMR 5000 is a stand-alone analysis system that works automatically. Available in a 19” rack mount or rugged wall mounted enclosure. The wall mount enclosure meets NEMA type 4X (IP65) standards. The modular approach of the IMR 5000 allows multiple gases to be measured simultaneously.
The IMR 5000 is state-of-the-art continuous emission monitoring system, and is designed for a wide variety of flue-gas monitoring applications.
- The IMR 5000 is a stand-alone analyzer that works automatically. Available in a 19” rack mount or rugged wall mounted enclosure. The wall mount enclosure meets NEMA type 4X (IP65) standards
- The recorder is equiped with a responsive touch screen
- The modular approach of the IMR 5000 allows multiple gases to be measured simultaneously
- The IMR 5000 uses the latest sensor technology from electro-chemical sensors to NDIR benches.
- The IMR 5000 is built to customer specifications
- The IMR 5000 supports the following output types: Analog 4 – 20mA or 0 – 20mA 0 - 10V, RS232 or RS485, and Ethernet (Internet)
Data Logger
Model: SDU5020 ( up to 6 inputs)
Model: SDU5030 ( up to 12 inputs)
- Communication: 4 – 20mA or 0 – 20mA, RS232 or RS422/485 Modbus RTU (Optional), Ethernet (Modbus TCP/IP)
- Webserver & Email directly from Recorder
- Circuit protection
- Storage Media (SD card 16GB)
- IP or NEMA rating enclosures (Varies according to specifications)
- Capable of working between temperature of -10 and 50oC
- Gas Temperature 0 – 1200°C
- 115VAC / 230VAC 60Hz/50Hz
Other ranges are available upon request.
IMR Environmental Equipment, Inc. reserves the right to adopt technical modifications without prior notice.


Measurements:
Other sensors and ranges are available uppn request
- CO Carbon Monoxide
- O2 Oxygen
- CO2 Carbon Dioxide
- SO2 Sulfur Dioxide
- CH4 Methane
- NO Nitric Oxide
- NO2 Nitrogen Dioxide
- H2S Hydrogen Sulfide
- HCl Hydrogen Chloride
- HF Hydrogen Fluoride
- NH3 Ammonia
- HC Hydro Carbons
- CL2 Chlorine
- O3 Ozone
- N2O Nitrous Dioide
- Gas Temperature
- Particles
Calculations (Optional)
- CO2 Carbon Dioxide
- ETA Combustion Efficiency
- LAMBDA Excess Air
- qA Heat Losses
Gas Dryer
- Permeation Dryer or Peltier Cooler
- Heated hose 1,5 meters (Thermostat set for 140 C)
- Filter system, Stainless Steel housing
- Gas Probe 250 mm (Varies according to specifications)
- Flange 100 mm (4")
- Gas pump
- IP or NEMA rating enclosures (Varies according to specifications)
Function Process
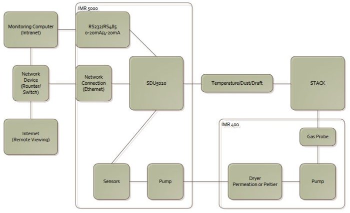
The Internal gas conditioning unit (Peltier cooler or permeation dryer) dries and conditions the gas. The conditioned flue-gas is then analyzed by the individual sensors (NDIR or Electrochemical). Processing unit inside the IMR 5000 process this information and display it on its 5.7inch screen and relays the information to a monitoring computer provide by customer. Thanks to the software application installed in the monitorine unit, the customer is able to monitor this data.
Analyzer
- Data Logger (Model: SDU5020)
- Sensor(s) (up to 12 inputs)
- Communication:
- 4 - 20mA or 0 - 20mA
- RS232 or RS422/485 Modbus RTU (Optional)
- Ethernet (Modbus TCP/IP)
- Webserver & Email directly from Recorder
- Circuit protection
- Storage Media (SD card 16GB)
- IP or NEMA rating enclosures (Varies according to specifications)
- Capable of working between temperature of -10 and 50oC
- Gas Temperature 0 - 1200oC
- 115VAC / 230VAC 60Hz/50Hz
- The IMR 5000 is a state-of-the-art continuous flue-gas monitoring system, and is designed for a wide variety of flue-gas monitoring applications
- The IMR 5000 is a stand-alone analyzer that works automatically
- The rugged wall mounted enclosure meets NEMA type 4X (IP65) standards
- The modular approach of the IMR 5000 allows one or more inputs to be measured (up to 12) simultaneously.

