EVS Aviation ANOMS Advanced - Sophisticated Airport Noise and Operations System
The most sophisticated airport noise and operations system ever made.
Our leading airport noise and operations system has reached altitude
Teams at the world`s largest airports are operating under increasing constraints. Shifting airspace redesign, changing community sensitivities and regulatory compliance limit an airport`s ability to grow. Building trust in airport operations will always be a marathon, not a sprint.
ANOMS Advanced is cloud-based software designed to support detailed airport noise mitigation and assist with air traffic monitoring. Powerful analytical and reporting capabilities can track noise abatement procedures as well as build community support.
Airport noise mitigation and flight tracking technology above all others
Highly accurate, reliable data is key to driving operational improvement, air traffic monitoring, managing noise and/or environmental challenges or engaging with the community around the world`s largest airport operations.
ANOMS Advanced is built to support airports with the most sophisticated community engagement programs. The software is focused on improving the quality, accuracy and distribution of information to aircraft operators and the community. It offers sophisticated and flexible workflows with the ability to match complex monitoring and reporting, community engagement requirements.
The most detailed airport noise and operations system availableConduct a wide range of analysis on aircraft operations including how that aircraft approached, landed and departed the airport.
Build workflows and run automatic noise data processing and correlation to review the data, setup automation and conduct analysis.
Assess the effect of ATC instructions on procedure compliance with integrated audio recordings.
Ensure a level of accuracy and completeness to support decision making, airport noise mitigation, presentation and statutory obligations.
Powerful technology to support aircraft noise abatement procedures and airport noise abatement
ANOMS Advanced provides airport teams with the broadest toolset capabilities available. Access deep and rich data sets on airport noise and powerful operational insights conveniently at any time from the cloud.
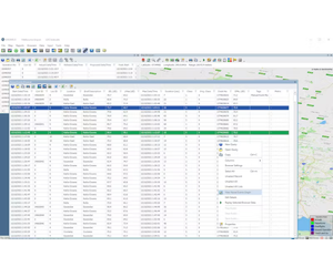
Build flight tracks, link weather data, visualise airport noise contours, map noise events and identify complaint sources.
Replay flight track data in 2D and 3D to support airport noise mitigation activites
Select what data to replay with sources including the rainfall radar, Air Traffic Control (ATC) Radio frequency recordings, noise monitor levels and complaints available to be turned on or off depending on the focus of the investigation.
Secure data stored in the cloud and accessible at any time
All collected data is stored in the cloud database, while back-ups and duplicates are made for system resilience purposes, and historical data is never archived or stored offline.
Navigating the course for your airport`s future growth and expansion
Airports rapidly growing with the aviation industry are challenged on multiple fronts including regulatory concerns around maintaining contour accuracy and consistency, growing demand to plan and report community noise exposure while managing the unprecedented pressure on noise office staff.
ANOMS Noise Modelling empowers airports to confidently engage with stakeholders around expanding operations. Our software enables airport operators to generate accurate and consistent noise contours that are essential to explaining the changes in community exposure to aviation noise.
Accurate and consistent Noise Modelling
Generate accurate noise contours and take away the risk of information inconsistency by leveraging the groomed data from airport’s existing environmental monitoring system.
Efficient scenario generation
Easily extract data from ANOMS and efficiently manipulate it to generate historical and future scenarios for growth opportunities as well as airport expansion.
Visibility of the Noise Modelling process
Get thorough visibility into the process of contour generation and a complete understanding of how the scenario is built and what data is fed into the platform.
Consistent starting point for contour modellers
Commence Noise Modelling with starting scenarios based off data, dispersed routes and mapping so ensure that every modelling exercises begins with a consistent input.
